
- SEPA Check
Vor jedem Lastschriftlauf sollte immer eine Prüfung der Verträge über den SEPA-Check vorgenommen werden. Oberfläche öffnen

Bedienung Oberfläche SEPA Check
- IBAN prüfen
|
Hier wird die Korrektheit der IBAN geprüft. Zusätzlich können die angezeigten Korrekturen vorgenommen werden. |
- BIC prüfen
|
Hier wird die Korrektheit der BIC geprüft. Zusätzlich können die angezeigten Korrekturen vorgenommen werden. |
- Mandat prüfen
|
Hier wird geprüft, ob alle Angaben zum Mandat erfolgt sind (Datum der Unterschrift, Mandatsreferenznummer). Zusätzlich können die angezeigten Korrekturen vorgenommen werden. |
- ALLES
|
Damit wird der Haken überall gesetzt. |
- NICHTS
|
Es werden alle Haken wieder entfernt. |
- START
|
Das System beginnt mit dem Check und zeigt Ihnen das Prüfergebnis. |
- Ergebnis der Prüfung
|
Vor dem Check werden alte, bestehende Probleme angezeigt. |
- Prüfergebnis
|
Alle Probleme werden angezeigt. Relevant sind nur Probleme, wo eine PATIENT_ID vorhanden ist. Diese Probleme sollten dann, wenn möglich vor dem Einzug behoben werden. |


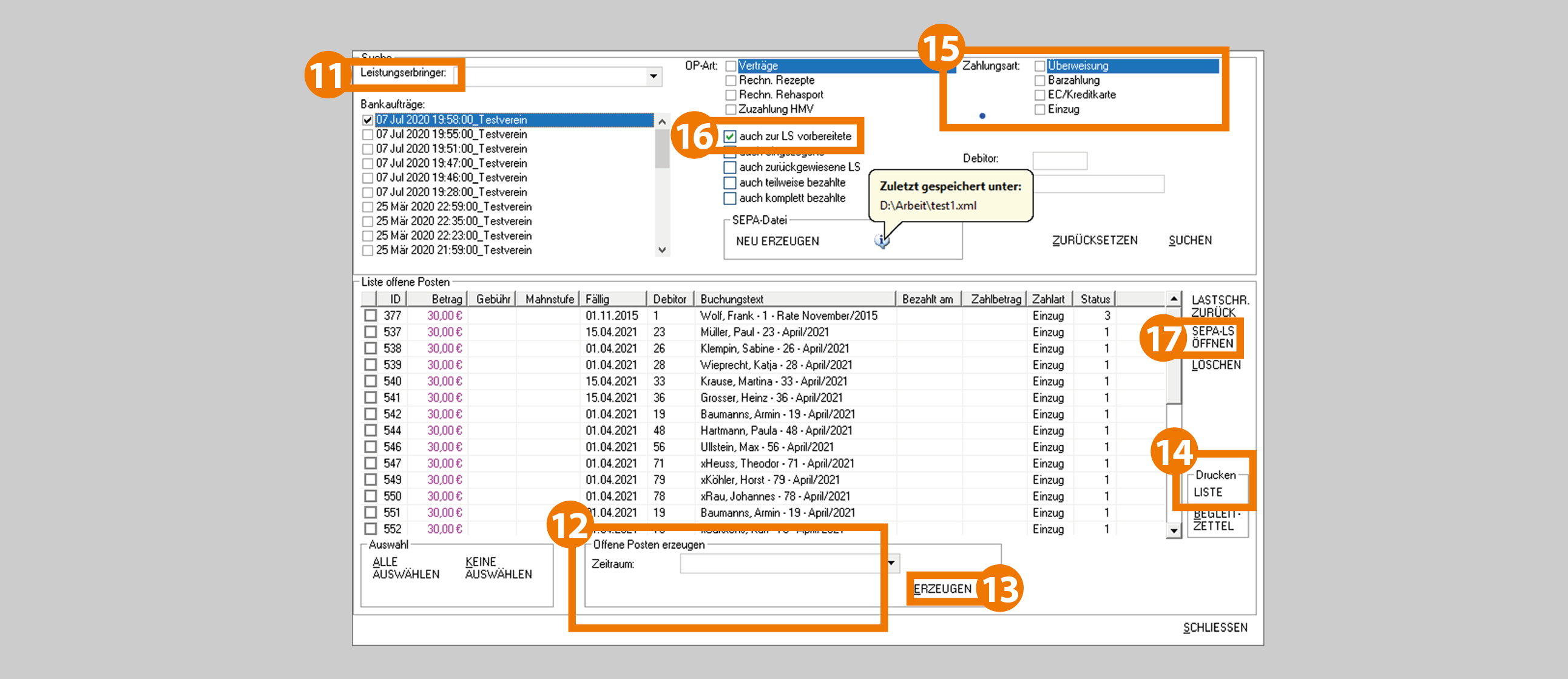
Offene Posten (OP) erzeugen
- Um OPs zu erzeugen gehen Sie über "Abrechnung" auf "Offene Posten".
- Wählen Sie den "Leistungserbringer" aus für den die OPs erzeugt werden sollen und
- suchen Sie sich den "Zeitraum" aus, für den die OPs erzeugt werden sollen.
- OPs werden für den eingestellten Zeitraum und Leistungserbringer erzeugt unter "ERZEUGEN". Dies dauert eine Weile. Je nachdem wie viele Verträge es gibt mit Lastschrift und Fälligkeit für diesen Zeitraum. Treten Probleme auf, werden diese bei der Erstellung angezeigt und können nachträglich behoben werden.
Es werden hier auch Verträge mit der Zahlungsart Barzahlung oder Überweisung mit erzeugt.
Nach dem Erzeugen werden im Standard alle zur Lastschrift anstehenden OPs in der Liste angezeigt.
- Die Liste kann man auch über den Button "LISTE" im Bereich "Drucken" ausdrucken, falls man den Stand festhalten möchte.
- OPs mit der "Zahlungsart" Barzahlung bzw. Überweisung können auch angezeigt werden. Dazu muss bei den Sucheinstellungen bei "Zahlungsart" das entsprechende angehakt
- und der Haken bei „auch zur LS vorbereitete“ entfernt werden.
- Mit "SEPA LS ÖFFNEN" gelangt man direkt in die Oberfläche der SEPA-Lastschrift-Datensätze.

| SEPA-Lastschrift-Dateien erzeugen |
- Bevor die Oberfläche der SEPA-Dateien sich öffnet, muss man hier noch den betreffenden Leistungserbringer auswählen.
Einstellungen vornehmen
- Lastschriftart
|
Es werden bei den Lastschriftläufen immer 2 Dateien erstellt. Jeweils eine für die Erstlastschriften und eine für die Folgelastschriften. Dies stellt man hier ein.
|
- Ausführungstermin
|
Hier wird eingestellt, wann die Bank den Auftrag ausführen soll. Es ist also auch möglich die Lastschriften bereits mehrere Tage im Voraus einzureichen. Meist muss auch Vorlauf von mehreren Tagen eingestellt werden. Dies hängt von den Regeln der Bank ab.
|
- Einzugsdatum nur bis Ausführungstermin
|
Sind bereits OPs mit Fälligkeit in der Zukunft nach dem eingestellten Ausführungstermin vorhanden, so kann man diese durch Setzen des Hakens zunächst ausschließen, damit diese nicht vorfristig eingezogen werden. |
- Fallart und Falltyp
|
Dateien können auch nach Falltypen erzeugt werden, wenn dies gewünscht ist. Dazu kann die Liste hier entsprechend vorgefiltert werden. |
- Anzahl Positionen
|
Wenn nötig kann man die Anzahl der Positionen begrenzen um SEPA-Dateien mit begrenzten Datensätzen zu erzeugen. |
SEPA-Datei erzeugen
- ALLE AUSWÄHLEN
|
Der Haken wird bei allen Listeneinträgen gesetzt, damit diese bei der Erzeugung der Datei einbezogen werden. |
- DATEI ERSTELLEN
|
Damit wird der Prozess des Erzeugens und Speicherns der Lastschriften anhand der angehakten Einträge eingeleitet. |

- Die SEPA-Datei wird am Ende auf dem lokalen Rechner benötigt, um diese mit einem Bankprogramm online bei der Bank einzureichen. Dazu muss diese auch lokal abgespeichert werden. Hierzu fragt RESI (Citrix) nach Ihrer Erlaubnis auf Ihre lokalen Laufwerke zugreifen zu dürfen. Hier müssen Sie für diesen Zweck Vollzugriff gewähren.
- Achten Sie beim Speichern immer darauf, dass Sie die Datei in einem Ordner auf Ihren lokalen Laufwerken speichern. Man erkennt diese z.B. an der Bezeichnung "… (C: auf [Ihr Rechnername])".
- Achten Sie bei der Vergabe des Namens darauf, dass man daraus gut auf den Inhalt schließen kann und das der Dateityp in der Bezeichnung mit ".xml" endet. (Siehe Beispiel)
| SEPA-Datei bei der Bank einreichen |
Zum Schluss können Sie die Datei von Ihrem lokalen Rechner aus mit dem Bankprogramm Ihrer Wahl (z.B. Starmoney etc.) oder über ein Webtool Ihrer Bank bei Ihrer Bank importieren.

- Sollten Sie nach dem Speichern der Datei diese in Ihrem lokalen Ordner nicht finden, können Sie über das Informationssymbol
den Dateispeicherort des ausgewählten Bankauftrags anzeigen lassen.
Ist der eben ausgeführte SEPA-Bankauftrag noch nicht in der Liste, können Sie die Liste aktualisieren, indem Sie den Leistungserbringer nochmal auswählen.
Außerdem können Sie hier die SEPA-Datei des ausgewählten Bankauftrag auch nochmal neu erzeugen und abspeichern,
-
indem Sie den Button "NEU ERZEUGEN" anklicken.
Kommentare
0 KommentareBitte melden Sie sich an, um einen Kommentar zu hinterlassen.